【摘要】2025年,通信网络正从“双向赋能”跃迁至“原生共生”新阶段。以内生智能为内核,以算网协同为路径,网络正加速演进为具备自主决策与持续优化的“自进化”智能体。
引言
2025年,信息通信产业正经历一场深刻的范式革命。这场变革的核心驱动力,源于人工智能与网络技术的深度融合,其程度已远超“技术叠加”或“相互优化”的范畴。我们正在见证的,是网络从一个被动执行指令的“哑管道”,向一个具备感知、决策、执行与演进能力的“智能体”的根本性跃迁。这一趋势,我们称之为**“自进化网络”**。
过去数年,行业围绕**“AI for Network”与“Network for AI”**构建了双轮驱动的发展模型。前者致力于提升网络运维效率与自动化水平,后者则专注于为AI算力提供坚实的承载基础。然而,2025年标志着一个关键拐点的到来,融合的焦点已从应用层渗透至架构层。**内生智能(AI-Native)**不再是网络的外挂模块,而是被直接“写入”网络基因的核心属性。这标志着通信产业正式告别以比特(bit)为核心的连接时代,迈入以通证(Token)所代表的智能交互为核心的万物智联新纪元。本文将系统性地剖析这一变革的技术内核、产业实践、架构演进与未来挑战。
一、🌐 范式跃迁:从双向赋能到原生共生
%20拷贝-vnxw.jpg)
AI与网络的融合并非新生事物,但其关系的演进路径却清晰地揭示了技术范式的深刻变迁。理解这一过程,是把握“自进化网络”本质的前提。
1.1 “AI for Network”的深化:从AIOps到全流程自治
“AI for Network”旨在利用AI技术提升网络全生命周期的智能化水平。其早期形态主要表现为AIOps(AI for IT Operations),核心目标是解决运维侧的复杂性难题。
1.1.1 早期AIOps的核心应用
早期的AIOps主要集中在几个关键领域:
异常检测:通过机器学习算法分析海量网络指标(如流量、时延、丢包率),自动识别偏离正常基线的行为,替代传统基于静态阈值的告警方式。
根因分析:当故障发生时,利用关联分析、知识图谱等技术,从纷繁的告警事件中快速定位根本原因,缩短故障排查时间(MTTR)。
容量预测:基于历史数据预测未来网络流量与资源需求,为网络规划与扩容提供数据支撑,避免资源浪费或业务受损。
1.1.2 向高阶自治的演进
随着技术发展,“AI for Network”的目标已从辅助运维(L1-L2级自治)向高阶自治(L3-L4级自治)演进。这意味着AI的角色从“分析师”转变为“决策者”与“执行者”。
意图驱动网络(Intent-Driven Network, IDN):这是实现高阶自治的关键技术。管理员只需声明业务意图(例如,“保障XX应用的视频会议质量达到4K流畅标准”),网络系统便能自动完成策略翻译、资源编排、部署执行与持续验证的全闭环流程。人的角色从繁琐的命令行配置中解放出来,专注于业务目标的定义。
数字孪生(Digital Twin):网络数字孪生通过构建与物理网络实时同步的虚拟模型,为网络变更、策略优化、故障演练提供了一个零风险的“沙箱”环境。所有操作可先在孪生网络中进行仿真验证,预测其对全网的影响,实现从“事后救火”到“事前免疫”的运维模式转变。
全流程闭环:高阶自治强调打通“规、建、维、优、营”的全生命周期。例如,AI不仅能预测容量瓶颈,还能自动触发扩容工单,甚至在虚拟化环境中自动编排资源完成扩容,形成一个无需人工干预的自优化闭环。
1.2 “Network for AI”的精进:从带宽堆叠到系统工程
“Network for AI”的核心是为AI应用,特别是大模型训练与推理,提供极致性能的网络支撑。这绝非简单地提供高带宽,而是一项复杂的系统工程。
1.2.1 AI算力网络的特殊需求
大模型训练具有独特的通信模式,对网络提出了严苛要求:
高并发与高吞吐:分布式训练中,数千个计算节点(GPU)需要进行频繁的数据同步(如All-Reduce操作),产生“多对多”的突发流量,要求网络具备极高的无阻塞转发能力。
超低时延:节点间的通信时延直接影响训练效率。每增加一微秒的延迟,都可能在漫长的训练周期中被放大为数小时甚至数天的额外开销。
零丢包(无损网络):AI训练流量对丢包极其敏感。一次丢包就可能导致计算任务重传,引发上层应用的大幅性能抖动。因此,构建无损以太网成为AI数据中心的标配。
1.2.2 关键技术与架构
为满足上述需求,网络架构与技术栈发生了针对性演进:
RoCEv2(RDMA over Converged Ethernet):通过远程直接内存访问(RDMA)技术,允许计算节点绕过CPU,直接读写远端内存,极大降低了通信时延。
拥塞控制机制:为实现无损网络,**PFC(Priority-based Flow Control)和ECN(Explicit Congestion Notification)**等机制被广泛应用,通过主动通知和暂停发送来预防网络拥塞和丢包。
网络拓扑优化:传统的胖树(Fat-Tree)架构被进一步优化,Clos架构成为主流。同时,Dragonfly、Torus等更适应大规模并行计算的拓扑结构也在探索应用,旨在以更低的成本和更短的跳数实现全互联。
算网协同调度:网络不再是独立的资源池。先进的调度系统能够感知AI任务的通信模式,协同调度计算、存储与网络资源,实现任务与资源的最佳匹配,例如将通信密集型子任务部署在同一机架内,减少跨机架流量。
1.3 质的飞跃:AI-Native与内生智能
“双向赋能”模式虽然有效,但AI与网络在本质上仍是两个独立的实体。2025年的范式跃迁,在于二者走向了**“原生共生”,即AI-Native(AI原生)**。
AI原生的核心思想,是将智能作为网络设计的内禀属性,而非外部附加能力。网络架构从一开始就为融入AI而设计,使得智能无处不在。这种深度融合催生了**“内生智能”**,网络因此具备了四大核心特征:
自感知(Self-Perception):网络能够通过内嵌的遥测、探针等能力,实时、全面、精细地感知自身状态、业务质量和外部环境变化。
自决策(Self-Decision):基于实时感知的数据和预设的业务意图,网络内部的智能体能够自主进行分析、推理和决策,无需或极少需要人工干预。
自优化(Self-Optimization):根据决策结果,网络能够自动调整配置、调度资源、修复故障,持续将网络状态维持在最优区间。
自执行(Self-Execution):网络具备原生的策略执行引擎,能够将决策快速、准确地转化为实际的网络动作,形成完整的智能闭环。
这种变革,意味着网络不再仅仅是数据的“搬运工”,而是成为了一个能够主动思考、适应需求、自我演进的分布式智能系统。中兴通讯推出的“AI原生核心网AIR Core 2.0”便是一个典型例证,其通过引入数字孪生智能体NetTwinGuard,能够提前模拟和预演信令风暴等风险,实现从被动响应到主动免疫的转变,这正是内生智能价值的体现。
二、⚙️ 架构重塑:内生智能的技术内核与实现路径
实现网络的内生智能,需要对传统网络架构进行系统性重塑。这不仅涉及单点技术的引入,更是一套涵盖数据、算法、算力与流程的全新体系。
2.1 数据基座:从被动采集到主动遥测
内生智能的决策基础是高质量、高时效的数据。传统网络监控手段(如SNMP、NetFlow)存在采集周期长、数据维度单一、对设备性能消耗大等问题,难以支撑实时智能决策。
流式遥测(Streaming Telemetry):以gNMI(gRPC Network Management Interface)为代表的流式遥测技术,允许网络设备以“订阅-发布”模式,将海量、精细的运行数据(如芯片级转发时延、队列深度、报文缓存等)以极高的频率(毫秒级)主动推送至分析平台。这使得网络状态的可见性从“定期快照”提升为“实时视频”。
在网计算(In-band Network Telemetry, INT):INT技术将元数据(如交换机ID、入出端口、队列占用、时间戳)直接嵌入数据包中。当数据包流经网络时,沿途设备会不断添加自身信息。这使得分析平台能够精准还原每个数据包的完整转发路径和逐跳状态,为时延分析、故障定位提供了前所未有的精细度。
2.2 智能内核:从单体模型到分布式智能体
网络的智能决策能力,正从中心化的“大脑”向分布式的“神经网络”演进。
2.2.1 中心智能与边缘智能协同
单一的中心化AI平台难以应对全网海量的实时数据和多样化的场景需求。未来的智能网络架构将是中心与边缘协同的模式:
中心智能(Central Intelligence):负责全局性、长周期的分析与决策。例如,基于全网数据进行流量趋势预测、网络规划优化、全局路由策略生成等。它通常部署在云端或核心数据中心,拥有强大的算力和复杂的模型。
边缘智能(Edge Intelligence):部署在更靠近数据源的汇聚节点或接入设备上,负责局部性、短周期的实时决策。例如,边缘UPF根据本地用户体验数据,实时调整QoS策略;基站根据无线信道变化,动态调整调度算法。这种模式极大降低了决策时延,提升了响应速度。
2.2.2 网络智能体(Network Agent)
智能体是内生智能的具体载体。它是一个封装了感知、决策、执行能力的自治软件单元,可以被部署在网络的不同位置,执行特定任务。
功能:一个运维智能体可以负责监控特定链路的健康度,一旦发现异常,便自主执行诊断、隔离、倒换等一系列操作。一个业务智能体可以持续跟踪某个应用的性能,并动态调整网络资源以保障其SLA。
协同:大量的智能体可以构成一个协作网络。例如,当发生跨域故障时,不同域的智能体可以通过协商,协同定位问题并执行恢复策略。MarketsandMarkets预测,全球AI Agent市场规模将从2024年的51亿美元增至2030年的471亿美元,年复合增长率高达44.8%,智能网络是其最重要的运行平台。
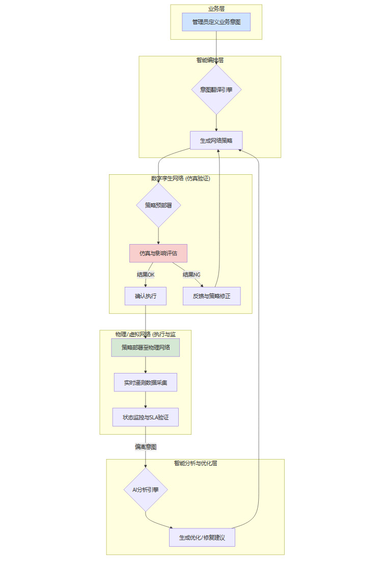
2.3 架构蓝图:数字孪生与意图闭环
数字孪生和意图驱动构成了内生智能网络的核心架构闭环,将数据、智能与执行有机地结合在一起。
我们可以通过一个Mermaid流程图来描绘这个闭环的工作流程:

这个流程清晰地展示了:
意图输入:起点是人的业务需求,而非技术配置。
孪生验证:所有变更在执行前,都在数字孪生中进行安全、可靠的“彩排”。
自动执行:验证通过的策略被自动部署到现网。
持续校验:网络通过实时遥测数据,持续监控运行状态是否与初始意图匹配。
智能闭环:一旦出现偏差,AI分析引擎会自动介入,生成新的优化策略,再次进入意图翻译和孪生验证环节,形成一个永不间断的自优化循环。
三、🚀 产业实践:运营商引领高阶自智网络落地
%20拷贝-yrwe.jpg)
理论的先进性最终需要通过规模化的产业实践来检验。作为网络基础设施的建设者和运营者,中国三大运营商在推动“自进化网络”落地方面走在了前列,其战略布局和实践成果为行业发展提供了宝贵的参照。
3.1 自智网络L4成为主战场
TM Forum(电信管理论坛)定义的自智网络等级(L0-L5)为衡量网络智能化水平提供了行业标准。当前,L4(高度自治网络)已成为各大运营商攻坚克难的主战场。
达到L4级别,意味着网络能够在绝大多数场景下实现“无人驾驶”,将运维人员从复杂的故障处理和日常变更中彻底解放出来,专注于更高价值的业务创新与架构演进。
3.2 中国移动:价值驱动的数智运维流水线
中国移动的战略核心是以价值为导向,以流程为切入点,构建端到端的数智化运维流水线。其目标明确,即实现**“三零三自”**:
三零(面向客户):业务开通零等待、网络体验零卡顿、客户服务零故障。
三自(面向网络):目标自规划、资源自调度、故障自修复。
其实践成果极为显著。通过将AI深度融入网络运营,中国移动在多个高价值场景实现了L4级自治。例如,在节能降耗方面,AI可以根据话务量潮汐效应,智能关闭或休眠冗余的基站射频单元(RRU),仅此一项,年节电量便超过70亿度。在运营成本方面,自动化故障处理、智能巡检等手段的应用,每年节省的运营成本超过70亿元。这些实实在在的数字,雄辩地证明了高阶自智网络的商业价值。
3.3 中国电信:云网融合3.0与智能云网
中国电信的路径特色在于将网络智能化与云网融合战略深度绑定,其目标是构建**“AI-Native Cloud Network”(智能云网)**。这一战略强调AI能力在云网资源中的原生化、全局化部署。
具体实践包括:
打造高品质入算网络:通过部署以AIDC(AI数据中心)为核心的算间网络和算内无损网络,并推出新“八纵八横”低时延干线光缆,实现全国主要算力枢纽间的**“一跳入算”和毫秒级时延**。这正是“Network for AI”系统工程的体现。
AI全流程嵌入:中国电信研究院副院长傅志仁明确提出,AI需深度融入网络“规、建、维、优、营”全流程,推动网络从基础自智向L4高阶自智演进。
中心与边缘协同:智能云网架构强调中心智能与边缘智能的协同,网络平台本身具备自主决策、自主优化和自主演进的能力,能够支撑边缘推理、就近入算等新型业务需求。
3.4 中国联通:聚焦无人化极简运维
中国联通的战略则更加聚焦于运维效率的极致提升,以**“无人化极简运维”和“算网深度融合”为两大核心目标。其发布的《自智网络白皮书(2025)》提出了“四零四自”**的更高愿景。
在实践层面,中国联通的成果同样令人瞩目。目前已推动26个L4高价值场景的规模化落地。一个极具代表性的案例是其传输网智能割接系统。传统的网络割接操作,需要工程师花费长达2天的时间进行方案制定、风险评估和脚本准备。而通过引入AI和数字孪生技术,该系统能够自动生成最优方案、进行仿真验证,将准备工作压缩至15分钟,不仅大幅提升了效率,还显著降低了人为失误的风险。
3.5 战略趋同与路径差异
综合来看,三大运营商的战略虽各有侧重,但核心方向高度一致:
共同目标:均以高阶自智(L4及以上)为演进方向。
共同引擎:均将AI作为网络内生的核心驱动力。
共同基础:均将算网协同作为支撑未来业务的关键底座。
他们的实践不仅验证了“自进化网络”的技术可行性和商业价值,更通过发布白皮书、开放产业合作等方式,构建了一个开放协同的产业生态,为整个行业的规模化发展铺平了道路。
四、🌐 价值外溢:重塑千行百业的数字基座
“自进化网络”的革命性意义,远不止于通信行业自身的降本增效。当网络具备了内生智能,它便从一个标准化的“连接工具”,演变为一个能够深度融入行业场景、可按需编排的“智能中枢”。这种角色的转变,正在全面重塑千行百业的数字基础设施。
4.1 应用场景的深化与拓展
AI与网络的融合应用,正从通信行业内部向更广阔的垂直领域渗透,其价值链条也在不断延伸。
4.1.1 当前成熟应用领域
目前,应用最成熟、案例最丰富的领域仍然集中在网络自身运营的相关环节:
智能客服:基于自然语言处理(NLP)的AI客服机器人,能够7x24小时处理用户的查询、报障、业务办理等需求,大幅提升了服务效率和客户满意度。
精准营销:通过分析用户的网络行为数据,AI可以构建精准的用户画像,向其推荐更符合需求的套餐或增值服务,提升营销转化率。
网络优化:AI可以持续分析无线网络覆盖、干扰、话务分布等数据,自动调整基站参数(如天线倾角、发射功率),动态优化网络性能,保障用户体验。例如,AI语音降噪等功能,已经从云端应用下沉为网络的原生能力,直接提升了终端用户的通话质量。
4.1.2 面向垂直行业的赋能
“自进化网络”真正的“破圈”价值,体现在对垂直行业生产流程的深度改造上。网络不再仅仅提供连接,而是成为行业智能化解决方案中不可或缺的一部分。
在这些场景中,网络不再是被动承载,而是主动参与到业务的感知、决策和控制闭环中,成为了行业智能化的**“神经网络”**。
4.2 基础设施的系统性范式重塑
“自进化网络”的普及,将从根本上改变数字基础设施的构建与运营模式。
从资源为中心到服务为中心:传统基础设施的关注点是资源(带宽、算力、存储)的利用率。而在新范式下,关注点转向了服务。基础设施需要能够理解业务意图,并按需、动态地组合和调度资源,以SLA(服务等级协议)的达成度作为核心衡量标准。
从竖井式建设到算网一体:计算、存储、网络等资源将不再是孤立的“竖井”。算网一体化成为必然趋势,网络需要具备原生的算力感知和调度能力,能够根据任务需求,在云、边、端之间智能地调度算力,并提供最优的连接路径。
从人工运维到“零接触”运营:网络的“自进化”能力将推动基础设施运营走向“零接触”(Zero-Touch)。从资源部署、业务开通到故障修复,全流程实现自动化和智能化,极大地降低了运营成本(OPEX),并提升了业务的敏捷性。
根据行业数据,2025年全国已有300个城市部署了5G-A网络,5G-A终端用户突破1亿,行业虚拟专网数量达到6.4万个。这些坚实的基础设施,为“自进化网络”在千行百业的落地提供了广阔的舞台。
五、⚖️ 未来展望:机遇与挑战并存
%20拷贝-jfvt.jpg)
“自进化网络”描绘了一幅激动人心的未来图景,但通往这个目标的道路并非一片坦途。技术、安全、成本、生态等方面的挑战,需要整个行业共同面对和破解。
5.1 关键挑战同步放大
网络的智能化和自动化程度越高,其潜在的风险和复杂性也随之放大。
安全与可信:当网络具备自主决策能力时,如何确保其决策是安全、可控、符合预期的?AI模型和智能体的可解释性、可审计性成为关键。必须建立一套完善的机制,能够追溯每一次自动化决策的依据,并在出现异常时能够及时干预和回滚。此外,跨域协同中的权限管理、策略冲突、数据隐私等问题也对安全提出了新的挑战。
算法伦理与公平性:网络资源的调度算法是否可能产生偏见?例如,是否会无意中“歧视”某些应用或用户群体?在设计智能调度策略时,必须充分考虑算法的公平性,避免“智能鸿沟”的产生。
成本与投资回报:构建一套完整的“自进化网络”体系,涉及对现有网络设备、网管平台、运维流程的全面升级改造,初期投资巨大。如何清晰地衡量其带来的商业价值(如OPEX节省、新业务收入增长),并制定合理的投资回报(ROI)模型,是推动其规模化部署的现实问题。
标准化与多厂商互操作:目前,各大设备商和运营商都在积极探索自己的自智网络解决方案。但要实现端到端的、跨厂商、跨运营商的业务协同与智能闭环,统一的意图接口、数据模型、API标准至关重要。缺乏标准将导致生态碎片化,形成新的“技术孤岛”。
能耗问题:AI算力的引入,以及网络设备为支持更高性能而增加的复杂性,都可能带来新的能耗挑战。在追求智能化的同时,如何通过先进的硬件设计、智能的休眠机制、绿色的算力调度等手段,实现网络的绿色低碳发展,是一个必须回答的问题。
5.2 趋势判断:2025,规模化落地的拐点
尽管挑战重重,但行业普遍认为,2025年是“自进化网络”从概念验证、单点试点走向规模化落地的关键拐点年份。
其主要标志在于:
从“能做Demo”到“可运营”:相关技术方案不再是实验室里的“玩具”,而是能够在现网中稳定运行、支撑真实业务、并被运维人员接受和使用的成熟产品。
从“单点优化”到“可复制”:成功的实践案例(如智能割接、节能降耗)形成了标准化的解决方案,可以快速、低成本地在全网范围内复制和推广。
从“模糊感知”到“可度量”:自智网络的价值不再是定性的描述,而是可以通过一系列明确的KPI(如自动化率、MTTR缩短率、OPEX节省率、SLA达成率)进行量化评估。
展望未来,网络能力的竞争维度将发生根本性变化。连接指标(如带宽、时延)将依然重要,但不再是唯一的决定性因素。网络的自治水平、智能体生态的丰富度、以及赋能垂直行业的能力,将成为衡量一个网络运营商或设备商核心竞争力的新标尺。
结论
2025年,我们正站在通信产业一个历史性的转折点上。AI与网络的融合,已经超越了工具层面的相互赋能,深入到架构与基因层面的原生共生。以内生智能为内核的“自进化网络”,正在从一个前瞻性的理念,转变为触手可及的现实。
这场变革的意义是双重的。对内,它将通信网络的运营模式从劳动密集型推向了知识密集型和智能驱动型,实现了效率与成本的根本性优化。对外,它将网络从一个幕后的基础设施支撑者,推向了智能社会变革的最前沿,成为了驱动千行百业数智化转型的核心引擎。
未来的网络,将不再仅仅是信息的管道,而是一个遍布社会每个角落的、能够自我感知、自我思考、自我优化的分布式智能系统。当每一个网络节点都开始“思考”,我们的数字生活和产业创新无疑将迎来新一轮的范式跃迁。这条“自进化”之路已经开启,前方的风景值得我们每一个人期待。
📢💻 【省心锐评】
告别“哑管道”,拥抱“智能体”。2025年,网络不再是被动连接的工具,而是主动思考、自我演进的智能中枢。这场以内生智能为核心的“自进化”革命,正从根本上重塑通信产业与数字社会的未来。

评论