【摘要】城市复杂电磁环境正成为低空飞行的“第五环境”,其系统性影响威胁通信与导航安全。构建电磁韧性需融合智能频谱、冗余导航与城市规划顶层设计。
引言
低空经济正从概念蓝图走向城市现实。以电动垂直起降飞行器(eVTOL)和无人机为代表的新型航空器,预示着一场城市交通与物流的深刻变革。然而,当我们抬头仰望这片即将繁忙的天空时,除了风、雨、雷、电等传统自然环境,一个长期被忽视的、无形的挑战正浮出水面,这就是由人类活动自身构建的城市复杂电磁环境。
这片由5G-A基站、物联网终端、各类雷达和高压电网交织而成的“电磁迷雾”,正成为制约低空飞行规模化、常态化运营的“第五环境”。在小规模、点对点的技术验证阶段,其影响尚不显著。但当成百上千的飞行器在同一城市空域内高密度、全天候运行时,原本偶发的信号干扰与定位漂移问题,将演变为系统性的、难以预测的安全瓶颈。通信链路的中断、导航定位的失效,不再是小概率事件,而是必须正视的核心风险。
本文将系统性剖析城市复杂电磁环境对低空通信与导航的双重失效机理,深入探讨构建飞行器“电磁韧性”的核心技术对策,并最终提出,必须将“低空电磁环境”纳入城市规划的顶层设计,从源头化解这场潜在的危机。这不仅是技术层面的探讨,更是关乎未来城市天空能否安全、有序、高效运转的战略性思考。
🛰️ 一、被忽视的“第五环境”:城市电磁环境的系统性挑战
%20拷贝-xbzj.jpg)
传统航空业对飞行环境的认知,主要集中在物理和气象层面。对于在数千米高空巡航的民航客机而言,地面电磁源的影响相对有限。但低空飞行器不同,它们运行在距离地面几十到几百米的空域,恰好是地面无线电信号辐射最强、最复杂的区域。这片空域的电磁环境,构成了低空运营的**“第五环境”**。
1.1 “第五环境”的构成与特征
城市电磁环境并非单一干扰源的简单叠加,而是一个由多种辐射源构成的、动态变化的复杂系统。其主要构成要素包括:
蜂窝通信网络:特别是以5G及未来的5G-A/6G为代表的高功率、高密度基站网络,其信号覆盖广、功率强,是低空电磁环境的主导背景。
各类雷达系统:包括气象雷达、航空管制雷达、车载毫米波雷达等,它们工作在不同频段,以脉冲或连续波形式发射高功率信号。
物联网(IoT)设备:城市中数以亿计的智能终端、传感器、监控设备通过无线方式连接,形成了一张无处不在的、低功率但高密度的射频网络。
高压输电网络:高压线网及其附属设施在工作时会产生强大的工频电磁场和电晕放电,对敏感的电子设备构成潜在威胁。
工商业无线设备:例如Wi-Fi网络、工业无线遥控、广播电视发射塔等,共同填充了城市空间的电磁频谱。
这个环境呈现出两个显著特征,空间异质性与时间动态性。这意味着在城市的任何一条航线上,飞行器所经历的电磁环境都是独一无二且瞬息万变的。
1.2 从“偶发”到“系统性”的风险演变
在低空经济发展的初期,飞行器数量少、航线固定、运营场景简单,电磁干扰通常被视为偶发性的技术故障。例如,某次飞行在经过特定区域时出现短暂的GPS信号丢失,可以通过操作员手动介入或飞行器自主悬停来化解。这种模式下,问题被局部化和个案化处理。
然而,当运营规模扩大,航线网络化,飞行密度指数级增加时,风险的性质发生了根本性转变。
概率叠加导致必然发生:当数千架飞行器同时在城市上空飞行,每一架都有一个极小的概率遭遇严重干扰。从整个系统的角度看,“小概率事件”的累积将导致“必然发生”的安全事故。原本可控的单点故障,变成了威胁整个空域安全的系统性风险。
关联效应与连锁反应:一架飞行器因电磁干扰发生航线偏离或紧急迫降,可能会侵入其他飞行器的安全间隔,引发连锁反应,导致更大范围的空域拥堵甚至碰撞风险。这种关联效应在低密度运营时不会出现。
运营阈值的失效:行业数据显示,在密集的城市环境中,GNSS定位误差因多径效应漂移数十米的情况并不少见。在规模化运营中,这种“漂移”不再是简单的精度下降,而是直接触及了安全间隔、航线保持、精确着陆等核心运营指标的红线,导致大量飞行任务无法按计划执行。
1.3 当前面临的核心瓶颈
当前,由复杂电磁环境引发的问题,已汇聚成制约行业发展的三大核心瓶颈。
通信链路的可靠性瓶颈:飞行器与地面控制中心、空域管理平台之间的指挥与控制(C2)链路,是保障飞行安全的基础。城市环境中的信号遮蔽和干扰,使得维持一条持续、稳定、低延迟的C2链路变得异常困难。
导航定位的完好性瓶颈:高精度的定位、导航与授时(PNT)服务是自主飞行的基石。GNSS信号在城市中极易受到干扰和多径效应的影响,其定位结果的完好性(即对定位误差的信任度)大打折扣,严重威胁自主导航的安全性。
空域管理的复杂度瓶颈:动态变化的电磁环境,为本就复杂的城市低空空域管理带来了新的变量。如何实时评估空域的“电磁天气”,并将其纳入航线规划和动态交通管理,是一个全新的挑战。
总而言之,城市电磁环境已从一个背景因素,上升为决定低空经济能否安全、高效发展的关键制约因素。忽视这一“第五环境”的系统性影响,将为未来的规模化运营埋下巨大隐患。
📡 二、信号的“互扰”与“遮蔽”:通信与导航失效的深层机理
要理解城市电磁环境的挑战,必须深入其物理层面,探究导致通信与导航功能失效的两大核心机理,即频谱互扰与物理遮蔽/多径效应。这两者共同作用,构成了低空飞行器面临的严峻考验。
2.1 频谱互扰的物理机制
频谱是不可再生的稀缺资源。在拥挤的城市空间中,飞行器自身的通信、导航、感知系统与地面海量的无线电设备在频谱上不可避免地发生交叠与碰撞。这种互扰并非简单的信号覆盖,而是有着复杂的物理机制。
2.1.1 同频/邻频干扰
这是最直接的干扰形式。当干扰源的发射频率与接收机的工作频率相同或非常接近时,就会发生同频或邻频干扰。
同频干扰:例如,非法或未授权的无线电设备占用了GNSS或C2链路的专用频段,其信号会直接淹没微弱的有用信号,导致接收机无法解码。
邻频干扰:更为常见的是邻频干扰。例如,一个高功率的5G基站,其信号虽然工作在指定频段内,但由于发射机滤波器的不理想,会产生带外泄露(Out-of-Band Emission),能量“溢出”到相邻的GNSS频段。对于灵敏度极高的GNSS接收机来说,这种“泄露”的能量也可能是致命的。
2.1.2 阻塞与接收机前端饱和
这是一种更隐蔽但破坏性极强的干扰。即使干扰信号的频率与接收机工作频率相距较远,但如果其功率足够强,同样可以导致接收机失效。
其机理在于,接收机的低噪声放大器(LNA)是整个接收链路的第一级。LNA的设计目标是在放大微弱的有用信号的同时,尽可能少地引入自身噪声。然而,任何放大器都有其线性工作范围。当一个强大的带外干扰信号进入LNA时,会将其推入非线性区或饱和区。
一旦LNA饱和,它将无法再正常放大微弱的有用信号,如同人耳在巨大的噪声旁听不见悄悄话一样。这种现象称为阻塞(Blocking)或接收机前端饱和。此时,即使GNSS卫星信号依然到达天线,接收机也已“失聪”,无法完成信号捕获和跟踪。城市中高功率的广播电视塔、通信基站,都是潜在的强阻塞源。
2.1.3 互调失真
互调失真是非线性系统的一种固有特性,也是一种极难预测和排查的干扰源。当两个或多个不同频率的强干扰信号(例如,频率为 f1 和 f2 的两个基站信号)同时进入接收机的非线性前端(如LNA)时,它们会发生混频,产生一系列新的组合频率信号。
这些新产生的信号被称为互调产物(Intermodulation Products)。其频率通常为 m*f1 ± n*f2(m, n为整数)。在某些情况下,这些互调产物的频率可能恰好落在接收机的工作频段内,形成事实上的同频干扰。
例如,三阶互调产物(2f1 - f2 或 2f2 - f1)是最常见的强互调分量。假设一个飞行器同时受到两个强地面信号f1和f2的影响,如果 2*f1 - f2 的计算结果恰好等于GNSS的L1频点(1575.42 MHz),那么即使f1和f2本身距离L1频点很远,它们的互调产物也会对GNSS接收机构成严重干扰。这种**“无中生有”的干扰**,使得电磁环境的预测和管理变得异常复杂。
2.2 物理遮蔽与多径效应
除了频谱上的“交火”,城市独特的物理结构也从空间传播路径上对无线电信号构成了巨大挑战。
2.2.1 “城市峡谷”中的信号遮蔽
高楼林立的街道,形成了类似峡谷的地理环境,即**“城市峡谷(Urban Canyon)”**。当飞行器在这些区域飞行时,来自卫星或地面控制站的直射信号路径(Line-of-Sight, LoS)很容易被建筑物遮挡。
对于GNSS信号:GNSS依赖于同时接收至少四颗不同方位卫星的信号。在城市峡谷中,可见卫星数量会急剧减少,导致**卫星几何精度因子(GDOP)**增大,定位精度显著下降。在极端情况下,可见卫星数不足四颗,将导致无法定位。
对于C2通信链路:当飞行器飞到建筑物的背阴面、桥下或密集的楼宇之间时,与地面站的直射路径被阻断,信号强度会发生深衰落(Deep Fading),可能下降几十个分贝,导致通信瞬间中断。
2.2.2 多径传播的危害
多径效应是城市环境中另一个无处不在的挑战。无线电信号在传播过程中,会经由建筑物表面、地面、车辆等发生反射、绕射和散射,最终形成多条路径的信号同时到达接收天线。

这些多径信号与直射信号相比,具有不同的传播延迟、幅度和相位。当它们在接收端叠加时,会产生复杂的干涉。
对通信信号的影响:多径干涉会导致信号幅度的快速起伏(瑞利衰落),并引发码间串扰(ISI),严重破坏数字通信的质量,增加误码率。
对导航信号的致命打击:GNSS定位的核心是精确测量信号从卫星到接收机的传播时间,并以此计算出“伪距”。多径信号的传播路径更长,其到达时间晚于直射信号。当接收机将这些延迟的信号与直射信号叠加处理时,会得到一个被“污染”的、错误的传播时间测量值,即伪距误差。这直接导致了定位结果的“漂移”,误差可达数十米甚至更远,对于要求米级甚至亚米级精度的自主起降和航线保持任务来说,这是不可接受的。
2.3 综合影响下的失效模式
在真实运营中,频谱互扰和物理遮蔽/多径效应往往是并发和耦合的。一个在城市峡谷中飞行的无人机,可能同时面临着可见卫星数量减少、剩余几颗卫星信号受到严重多径污染、C2链路因遮挡而时断时续、同时还要承受附近5G基站的邻道干扰。这种多重压力下的综合效应,远大于单一因素的简单叠加,极易导致飞行器通信和导航系统的双重失效,陷入完全“失联、失智”的危险境地。
🛡️ 三、构建“电磁韧性”:从被动防御到主动智能的技术体系
%20拷贝-usuf.jpg)
面对“电磁迷雾”的系统性挑战,仅仅依赖飞行器硬件的原始抗干扰能力是远远不够的。我们必须构建一个多层次、智能化的**“电磁韧性”**技术体系。这个体系的核心思想,是从被动承受环境影响,转变为主动感知、智能规避和多源融合,确保在最恶劣的环境下,飞行器依然能保持最基本的安全飞行能力。
3.1 智能频谱管理:从“听天由命”到“择优而栖”
传统的无线电通信系统大多工作在固定的授权频段上,如同在一条固定的车道上行驶。一旦这条车道出现拥堵或障碍(干扰),通信质量就会急剧下降。智能频谱管理的目标,就是赋予飞行器动态选择车道的能力。
3.1.1 认知无线电(Cognitive Radio)的应用
认知无线电是实现智能频谱管理的核心技术。它让飞行器不再是一个被动的信号接收者,而是一个能够主动感知和适应电磁环境的智能体。其工作流程可以概括为“感知-决策-行动”的闭环。
频谱感知(Sensing):飞行器搭载的射频前端会持续扫描工作频段及邻近频段,像一个“频谱分析仪”一样,实时监测信道占用情况、背景噪声水平和潜在的干扰信号特征。
频谱决策(Decision):基于感知数据,机载的AI算法或决策引擎会对当前电磁环境进行评估,分析出哪些频点是“干净”且可用的,哪些频点存在高风险干扰。这个决策过程可以结合预先加载的**“航线级频谱健康度”地图**,做出更具前瞻性的判断。
频谱行动(Action):一旦决策完成,通信系统会执行动态频率切换,在毫秒级时间内无缝地将通信链路转移到选定的“干净”频段上。这个过程对上层业务几乎是透明的。
除了频率切换,还可以采用自适应跳频/扩频技术。通过动态调整跳频图案或扩频码片,使得通信信号在频谱上随机分布,从而有效抵抗针对特定频点的窄带干扰和阻塞。
3.1.2 多链路融合与动态SLA保障
单一的通信链路,无论多么先进,都存在单点失效的风险。因此,现代飞行器通常会配备多种不同频段、不同制式的通信链路作为备份,例如4G/5G公网、卫星通信、以及专用的数传电台。
智能化的多链路管理系统,可以根据任务需求和实时链路质量,动态地分配数据流。例如,高带宽的视频图传可以走5G链路,而低延迟、高可靠性的飞控指令则始终保持在最稳定的专用链路上。系统会为不同的数据流设定动态的服务等级协议(SLA),如可用性、延迟、完整性等指标,并实时监控。一旦某条主用链路的SLA指标下降到阈值以下,系统会自动、平滑地切换到备用链路,保障核心业务不中断。
3.2 导航系统的加固:提升GNSS的抗毁与完好性
GNSS是低空导航的核心,对其进行加固是提升电磁韧性的关键一环。加固的思路主要从接收机本身、信号处理算法和外部增强信息三个层面展开。
3.2.1 多星座、多频率接收机
现代GNSS接收机早已不是单纯依赖美国GPS系统的时代。通过同时接收来自多个卫星导航系统(如中国的北斗BDS、欧洲的伽利略Galileo、俄罗斯的GLONASS)的信号,可以带来显著的优势。
更多的可见卫星:在城市峡谷等遮挡严重的环境中,多星座系统能显著增加可见卫星的数量,改善卫星几何分布,从而提高定位的可用性和精度。
更强的抗干扰性:不同系统的信号工作在不同的频点上,如果某个频点受到干扰,接收机依然可以利用其他系统的信号进行定位,避免了单系统下的“全盘崩溃”。
同时,采用多频率接收机(如同时接收L1, L2, L5频点信号)也至关重要。不同频率的信号在穿过电离层时,其延迟效应是不同的。通过对多频信号进行组合计算,可以精确地消除电离层误差。更重要的是,L5等较新的民用频段具有更优的信号结构和更高的发射功率,其抗多径和抗干扰能力远强于传统的L1 C/A码信号。
3.2.2 先进的接收机算法
硬件是基础,算法是灵魂。先进的信号处理算法可以在接收机内部有效抑制干扰和多径效应。
3.2.3 地面/网络增强技术的融合
为了达到厘米级的定位精度,并进一步提升可靠性,必须引入外部的增强信息。**实时动态差分技术(RTK)**是其中的关键。
RTK的基本原理是在地面上设立一个位置精确已知的基准站。基准站接收GNSS信号并计算出其测量误差,然后通过数据链将这些误差修正信息实时广播给附近的飞行器(流动站)。飞行器接收到修正信息后,可以消除大部分的公共误差源(如卫星钟差、星历误差、电离层/对流层误差),从而解算出厘米级的相对位置。
在城市级应用中,**网络RTK(NRTK)**方案更具优势。它通过多个基准站组成一个连续运行参考站网络(CORS),由一个中心服务器对整个区域的误差进行建模。飞行器只需通过4G/5G网络接入该服务,即可获得为其所在位置“量身定制”的差分改正数,无需自建基准站,覆盖范围更广,可靠性也更高。
3.3 冗余与融合:打造不依赖无线电的“安全底舱”
所有基于无线电的技术,理论上都存在被干扰或欺骗的可能性。因此,一个真正具备韧性的导航系统,必须拥有在无线电静默环境下依然能够短时维持安全飞行的能力。这就是冗余导航和多传感器融合的价值所在,它为飞行器打造了一个不依赖外部无线电信号的**“安全底舱”**。
3.3.1 多传感器的角色分工
冗余导航系统的核心是融合多种不同物理原理的传感器,它们各自的优缺点可以形成完美互补。
惯性测量单元(IMU):由陀螺仪和加速度计组成,它不依赖任何外部信号,通过积分运算自主推算飞行器的姿态、速度和位置。其优点是更新频率极高(可达kHz级别),短期精度好。缺点是误差会随时间累积,无法长期独立工作。它在融合系统中扮演着**“稳定器”和“短时预测器”**的角色。
视觉传感器(Camera):通过摄像头捕捉环境图像,利用**视觉里程计(VO)或视觉惯性里程计(VIO)**技术,跟踪环境中的特征点来估算自身的运动。它在纹理丰富的环境中表现良好,但受光照变化、快速运动模糊和无纹理区域(如白墙、水面)的影响较大。
激光雷达(LiDAR):通过发射激光束并测量其返回时间来构建周围环境的三维点云地图。利用**激光雷达里程计(LO)或激光雷达惯性里程计(LIO)**技术,通过匹配连续帧之间的点云来精确估计运动。LiDAR不受光照影响,精度高,但在雨、雪、雾等天气下性能会下降。
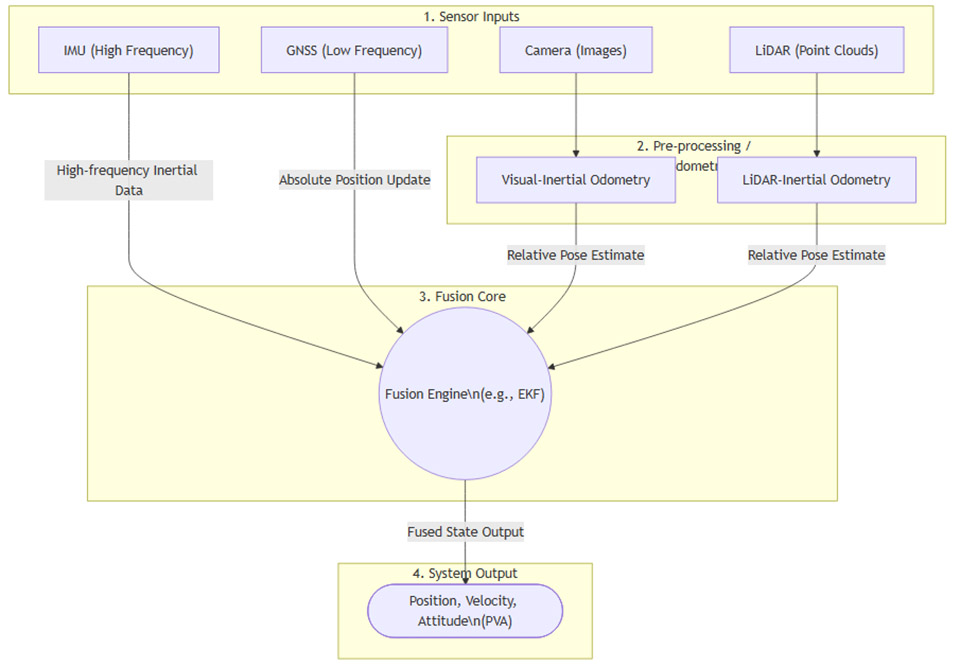
3.3.2 深度融合架构
将这些传感器数据有效融合起来,通常采用基于**滤波(如扩展卡尔曼滤波EKF)或优化(如因子图优化)**的后端算法。一个典型的融合导航架构如下所示:

在这个架构中,IMU提供高频的运动预测,而GNSS、VIO、LIO则作为低频的、绝对或相对的测量更新,来校正IMU的累积漂移。当GNSS信号可用时,它为整个系统提供全局的绝对位置基准。一旦GNSS信号中断,系统会自动切换到VIO/LIO与IMU的紧耦合模式,依靠对环境的感知来继续提供相对准确的定位,确保飞行器能够执行悬停、沿已知路径返航或寻找备降点等应急操作。
3.3.3 边缘计算的赋能
在复杂的城市环境中,单纯依赖机载计算资源进行实时的多传感器融合和环境感知,可能面临算力瓶颈。边缘计算为此提供了新的解决思路。通过在城市基础设施(如5G基站、智能灯杆)上部署边缘计算节点,可以为飞行器提供近场、低延迟的协同计算服务。例如,边缘节点可以预先构建和维护所在区域的高精度三维地图,飞行器只需上传少量传感器数据,即可在边缘端完成快速的定位匹配,并将结果返回给飞行器,大大减轻了机载系统的负担,提升了复杂场景下的决策效率和安全性。
🏙️ 四、城市规划与治理:从源头管控到智慧融合
仅仅依靠飞行器自身的“电磁韧性”是一种被动的、见招拆招式的防御策略。要从根本上解决问题,必须将视角从飞行器本身提升到整个城市系统,将低空电磁环境的管理纳入城市规划与治理的顶层设计。这是一种主动的、源头性的管控思路,也是确保低空经济长期健康发展的治本之策。
4.1 “低空电磁可运营性”:城市规划的新维度
传统的城市规划指标关注容积率、绿地率、交通流量等物理空间要素。面向未来,我们必须引入一个全新的核心指标,即**“低空电磁可运营性(Low-Altitude Electromagnetic Operability)”**。这个指标衡量的是城市特定区域或航路下,电磁环境对低空飞行任务的支持能力和友好程度。
将这一指标纳入规划体系,意味着:
融入区划法规:在城市总体规划和控制性详细规划中,对不同区域(如中央商务区、居民区、工业区、机场净空区)的低空电磁环境设定不同的标准和要求。例如,在规划eVTOL起降场或医院紧急救援航线时,必须将其周边的电磁环境洁净度作为强制性前置审批条件。
纳入建筑规范:对于新建的超高层建筑,特别是采用大面积玻璃幕墙或金属结构的地标性建筑,其设计方案应提交电磁波反射与遮蔽效应的仿真分析报告。通过优化建筑外形和材料,可以有效降低其对周边空域GNSS信号和通信链路的负面影响。
4.2 基础设施的协同布局与优化
城市中的通信基站、雷达等是电磁环境的主要塑造者。与其将它们视为被动的干扰源,不如通过科学规划,使其成为低空飞行网络的支持性基础设施。
基于三维模型的协同规划:在规划新的5G基站、气象雷达或交通监控雷达时,应利用城市三维数字模型和电波传播仿真软件,综合评估其对规划中低空航路的影响。通过精细化调整基站的挂高、功率、天线倾角和波束方向,可以在保障地面覆盖的同时,为低空航路“预留”出信号相对干净的“电磁走廊”。
起降场与航路沿线的专项优化:eVTOL起降场及其进近、离场航路是安全风险最高的区域。在这些关键区域,应进行专项的电磁环境优化。这包括限制周边高功率无线电设备的部署,并有针对性地建设GNSS信号增强站、差分基准站以及冗余通信链路的地面节点,形成一个高可靠性的“安全气泡”。
4.3 动态电磁地图(EM Map)与风险监控
静态的规划无法应对动态变化的环境。因此,建立一套覆盖全城的**动态电磁环境地图(EM Map)**至关重要。这张地图并非简单的信号强度图,而是一个多维度的、实时更新的城市电磁环境数字孪生。
这套系统能够将无形的电磁环境可视化、可量化、可预测,为所有低空活动参与方提供统一的环境态势感知。
4.4 融入“一网统管”的智慧城市大脑
电磁环境的管理最终必须融入城市整体的运行管理体系,即**“一网统管”的智慧城市大脑**。通过数据接口,EM Map系统将与城市的交通、公安、气象、应急等部门实现数据互联互通,形成一个高效的协同治理闭环。
一个典型的应用场景如下:
感知与告警:EM Map系统通过地面监测站和飞行器数据,在城市某区域发现一个异常的、高功率的非法无线电干扰信号。
信息推送:系统自动将告警信息(包括干扰源的大致位置、频率、强度)推送到城市大脑。
协同处置:
空管平台:立即在该区域划设动态的临时禁飞区,并向所有在途飞行器下发航线绕飞指令。
无线电管理部门:接收到精确的干扰源信息后,迅速派出移动监测车前往定位和查处。
公共安全部门:根据需要提供执法支持。
闭环反馈:干扰源被清除后,EM Map确认该区域电磁环境恢复正常,空管平台随之解除禁飞限制。
通过这种方式,城市对低空电磁风险的响应能力从“事后补救”提升到了“事中干预”乃至“事前预警”的水平,实现了精细化、智能化的空域治理。
🚀 五、落地与演进:从测绘到韧性的三步走战略
%20拷贝-tafr.jpg)
理论的构建最终需要落地的路径。对于城市和行业而言,应对“电磁迷雾”的挑战,可以遵循一个循序渐进、分阶段实施的“三步走”战略。
5.1 第一阶段:“先测清楚”——构建环境感知基座
这是所有工作的基础。在对城市低空电磁环境的复杂性没有充分、量化的认知之前,任何管理和技术升级都可能是盲目的。
部署监测网络:在城市关键区域(如CBD、交通枢纽、规划起降场)分批部署固定式电磁环境监测站,进行7x24小时的无人值守监测。
开展普查测绘:组织专业的测绘团队,利用无人机等平台搭载频谱分析设备,对全市主要区域进行系统性的电磁环境普查和GNSS多径效应评估,绘制出第一版的“电磁热力图”。
建立数据标准:制定统一的低空电磁环境数据采集、存储和共享标准,鼓励运营企业在保障数据安全的前提下,共享其飞行器采集的环境数据,通过“众包”模式丰富和完善数据库。
此阶段的核心目标是将不可见的风险转化为可见的数据,为后续的管理和规划提供决策依据。
5.2 第二阶段:“再管起来”——建立协同管控闭环
在掌握了基本数据之后,下一步是建立跨部门的协同管理机制,实现对电磁环境的初步管控。
成立专项机构:由市政府牵头,联合空管、无线电管理、交通、规划、公安等部门,成立“低空电磁环境管理办公室”,负责统筹协调相关工作。
制定管理办法:出台《城市低空电磁环境保护管理办法》,明确各部门职责,建立干扰事件的申报、追溯和处置流程。
实施分区管控:基于测绘结果,对城市空域进行“电磁环境分区”,划定“严控区”、“监控区”和“一般区”,并实施差异化的管理策略。例如,在“严控区”内,严格限制新增高功率无线电设备的审批。
启动动态管理:将EM Map数据初步接入U-space/UTM(无人机交通管理)系统,实现基于电磁环境的初步动态航线规划和风险提示。
此阶段的核心目标是建立起有效的治理框架和业务流程,让管理“跑起来”。
5.3 第三阶段:“最后做韧性”——推动技术与标准成熟
当城市级的管理框架基本成型后,焦点将再次回到技术本身,推动飞行器端的技术升级和全行业的标准化。
发布技术导则:行业主管部门和标准组织应发布针对城市复杂电磁环境下运行的飞行器技术导则,明确对通信、导航系统在抗干扰、抗多径、冗余备份等方面的具体要求。
推动产业应用:鼓励和支持飞行器制造商、算法公司、解决方案提供商,加速认知无线电、多传感器融合导航、网络RTK等“电磁韧性”技术的研发和商业化应用。
纳入适航审定:将电磁环境适应性作为一项关键指标,正式纳入eVTOL和无人机的适航审定标准体系中。通过严格的测试和验证,确保投入商业运营的飞行器具备在复杂电磁环境下安全运行的兜底能力。
此阶段的核心目标是通过技术和标准的双重驱动,提升整个低空产业的系统性安全水平,最终实现飞行器韧性与城市环境管理的良性互动。
结论
城市天空的“电磁迷雾”并非无法逾越的障碍,而是低空经济迈向成熟过程中必须解答的一道核心命题。它深刻地揭示了一个事实,未来的城市天空,其安全与效率不再仅仅取决于飞行器本身的技术性能,更取决于我们对这个多维、动态的城市环境的理解、塑造和管理能力。
应对这一挑战,需要一场系统性的变革。它要求我们跳出单一的技术视角,将飞行器的**“电磁韧性”构建、智能化的运营管控以及前瞻性的城市规划**三者有机结合。从飞行器端的传感器融合与智能频谱管理,到城市级的动态电磁地图与协同治理,再到顶层的规划法规与行业标准,每一个环节都缺一不可。
这场变革的本质,是在物理空间之上,构建一个清晰、有序、安全的“电磁空间”。唯有如此,我们才能真正驱散天空中的迷雾,为低空经济的规模化、可持续发展,铺就一条坚实可靠的通途。
📢💻 【省心锐评】
天空的‘电磁迷雾’不仅是技术挑战,更是城市治理的全新考题。飞行器的韧性与城市的规划,必须双轮驱动,方能确保低空经济行稳致远。

评论